Robuta

https://powertemp.com/power-qube/
Jun 9, 2025 - Power Qubes 50amp to 400 amp power distribution boxes available in rubber or powder-coated aluminum enclosures. These portable power distribution boxes are...
powerqubestempsystems
https://hiddenweb.to/detail/qubes-os-a-reasonably-secure-operating-system-qubes-os
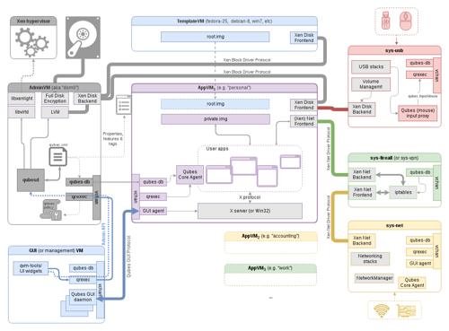
Qubes is a security-oriented, free and open-source operating system for personal computers that allows you to securely compartmentalize your digital life.
qubes osoperating systemsecure
https://www.whonix.org/wiki/Multiple_Qubes-Whonix_Templates
Sep 6, 2024 - Compartmentalization. Managing multiple Qubes-Whonix™ Templates.
multiplequbestemplates
https://www.qubes-os.org/news/2021/06/01/nitropad-t430-qubes-certification/
Update: Please be advised that the i7-3632QM option is not compatible with Qubes OS, as it does not support VT-d. The option specifically tested by the Qubes...
passeshardwarecertificationqubes
https://blog.desdelinux.net/novedades-linuxverso-semana-52-2025/
Jan 1, 2026 - Ven a conocer las recientes novedades de las Distros *Linux, *BSD e independientes del Linuxverso acontecidas durante la semana 52 del año 2025.
novedadesdelsemana
https://www.qubes-os.org/news/2023/03/15/marek-marczykowski-gorecki-interviewed-dasharo-virtual-event/
Our project lead, Marek Marczykowski-Górecki will be interviewed tomorrow during the Dasharo Developers vPub. This is a virtual event hosted by the Dasharo...
virtual eventmarekintervieweddasharo
https://www.kicksecure.com/wiki/Linux_Kernel_Runtime_Guard_LKRG
Aug 17, 2025 - LKRG performs runtime integrity checking of the Linux kernel and detection of security vulnerability exploits against the kernel.
linux kernelruntimeguarddebianqubes
https://www.whonix.org/wiki/Qubes/Why_use_Qubes_over_other_Virtualizers
Sep 7, 2025 - Qubes Advantages Over VirtualBox and KVM
usequbes
https://www.kicksecure.com/wiki/Kicksecure-Qubes_Security
May 30, 2025 - List of actionable items can help to improve security on QubesOS.
qubessecurity
https://forum.qubes-os.org/t/pi-hole-as-additional-ad-firewall-and-unbound-dns-within-qubes/926
I already have a pi-hole running on a SBC. Now, I was wondering if it makes sense and how to setup a pi-hole directly inside Qubes. My main two questions are...
piholeadditionalfirewallunbound
https://www.whonix.org/wiki/Qubes/Tor_Browser
Dec 14, 2025 - Using Tor Browser in Qubes-Whonix.
tor browserusingqubes
https://www.qubes-os.org/news/2025/02/19/novacustom-v54-series-qubes-certified/
It is our pleasure to announce that the NovaCustom V54 Series 14.0 inch coreboot laptop is officially certified for Qubes OS Release 4! V54 Series 14.0 inch...
seriesinchcorebootlaptop
https://www.qubes-os.org/news/2017/06/27/qubes-admin-api/
This post starts the “cool things coming in Qubes 4.0” series and focuses on what we call the “Qubes Admin API.” This should not be confused with Qubes...
admin apiintroducingqubesos
https://www.qubes-os.org/news/2024/09/19/reminder-qubes-os-summit-2024-starts-tomorrow/
Join us tomorrow, September 20, at 10:00 AM (CEST) for Qubes OS Summit 2024! Free virtual tickets are still available. For those with on-site tickets, see you...
qubes osremindersummitstartstomorrow
https://www.whonix.org/wiki/Install_Tor_Browser_Outside_of_Whonix
Sep 6, 2024 - Installing Tor Browser outside of Whonix. Fallback if Whonix breaks. Test Tor connectivity outside of Whonix.
tor browserinstalldebianqubesusing
https://www.whonix.org/wiki/Qubes
Apr 23, 2025 - Qubes-Whonix -- Advanced Security and Anonymity
qubesoverview
https://www.qubes-os.org/news/2022/10/28/how-to-organize-your-qubes/
The following is a new how-to guide for users who are starting out with Qubes OS. You can also find it in our documentation under How to organize your qubes....
user guidequbes osneworganize
https://www.whonix.org/wiki/Qubes/UpdatesProxy
Oct 26, 2025 - Qubes dom0 Qubes-Whonix UpdatesProxy and UpdateVM Settings.
qubessettings
https://novacustom.com/qubes-os-certified-laptop/
Jul 29, 2023 - Get ultimate security with NovaCustom's Qubes OS certified laptop. Featuring Dasharo firmware for unparalleled protection.
qubes oscertifiedlaptopdasharofirmware
https://www.qubes-os.org/news/2023/05/03/novacustom-nv41-series-qubes-certified/
It is our pleasure to announce that the NovaCustom NV41 Series laptop has become the fifth Qubes-certified computer for Qubes 4.X! About the NovaCustom NV41...
serieslaptopqubescertifiedos
https://blog.desdelinux.net/lanzamiento-qubes-os-4-3-0-novedades-xen-windows/
Jan 1, 2026 - Qubes OS 4.3.0 actualiza a Fedora 41 (Dom0) y Xen 4.19. Incluye carga rápida de DispVMs, nuevas Qubes Windows Tools y ...
qubes osxenfedora
https://www.qubes-os.org/news/2024/01/10/starlabs-starbook-qubes-certified/
It is our pleasure to announce that the Star Labs StarBook is officially certified for Qubes OS Release 4! The Star Labs StarBook The Star Labs StarBook is a...
starlabsqubescertifiedos
https://www.qubes-os.org/news/2018/01/22/qubes-air/
The Qubes OS project has been around for nearly 8 years now, since its original announcement back in April 2010 (and the actual origin date can be traced back...
qubesairarchitectureos
https://www.kicksecure.com/wiki/Qubes
Dec 1, 2025 - Using Kicksecure-Qubes
qubes
https://www.whonix.org/wiki/Qubes/Firewall
Aug 22, 2025 - Qubes VM Manager (QVMM) Firewall Tab Settings in Qubes-Whonix
qubesfirewall
https://novacustom.com/the-v56-series-is-now-qubes-certified/
Sep 18, 2024 - Discover the NovaCustom V56 Series, featuring a 16 inch display, up to 96 GB DDR5 memory and fully compatible and certified with Qubes OS.
seriesqubescertified
https://www.qubes-os.org/news/2023/03/15/dasharo-fidelisguard-z690-first-qubes-certified-desktop/
It is our pleasure to announce that the Dasharo FidelisGuard Z690 has become the fourth Qubes-certified computer for Qubes 4.X and the first Qubes-certified...
dasharofirstqubescertifieddesktop
https://www.qubes-os.org/news/2017/12/11/joanna-rutkowska-black-hat-europe-2017/
Joanna Rutkowska recently gave a keynote address at Black Hat Europe 2017. The slides from the presentation, Security through Distrusting, are avaialble here:...
black hatjoannagiveskeynotesecurity
https://www.qubes-os.org/news/2017/10/03/core3/
This is the 2nd post from the “cool things coming in Qubes 4.0” series, and it discusses the next generation Qubes Core Stack version 3, which is the heart...
next generationintroducingqubescorestack
https://mirrors.edge.kernel.org/qubes/
indexqubes
https://forums.whonix.org/c/qubes-whonix/12
Everything specific to Qubes-Whonix. (devs)
qubesforum
https://www.qubes-os.org/news/2020/03/04/nitropad-x230-qubes-certification/
It is our pleasure to announce that the NitroPad X230 has become the second Qubes-certified Laptop for Qubes 4.0! This makes Nitrokey the first vendor in...
passeshardwarecertificationqubes
https://www.qubes-os.org/news/2023/01/31/trenchboot-aem-for-qubes-os/
Editor’s note: The following is a guest post by Michal Zygowski from 3mdeb on the work they’ve been doing to upgrade Anti Evil Maid (AEM). The original...
qubes osantievilmaid
https://www.cyphermarket.com/product-tag/qubes/
qubesarchivescyphermarket
https://www.whonix.org/wiki/Qubes/Reinstall
Dec 2, 2025 - How to Reinstall Qubes-Whonix Templates
reinstallqubestemplates
https://www.whonix.org/wiki/Qubes/Disposables
Aug 17, 2025 - How to use Disposables in Qubes-Whonix™.
qubesdisposables
https://www.qubes-os.org/news/2024/09/17/novacustom-v56-series-qubes-certified/
It is our pleasure to announce that the NovaCustom V56 Series 16.0 inch coreboot laptop is the ninth computer to be officially certified for Qubes OS Release 4...
seriesinchcorebootlaptop
https://www.qubes-os.org/news/2024/10/03/nitropad-v56-qubes-certified/
We’re pleased to announce that the NitroPad V56 from Nitrokey is officially certified for Qubes OS Release 4! Secure working in insecure environments thanks...
qubescertifiedos
https://www.whonix.org/wiki/Qubes/Install
Dec 2, 2025 - Installation Instructions, Release Notices, Disposable Template Setup, Updates over Tor
installqubes
https://www.qubes-os.org/news/2022/05/05/automated-os-testing-on-physical-laptops/
Our journey towards automating OS tests on physical laptops started a few years ago with the idea of using Intel AMT to drive tests on physical machines. To...
automatedostestingphysicallaptops
https://www.qubes-os.org/news/2022/12/16/proton-charity-fundraiser/
The Qubes OS Project is grateful to have been selected as one of the beneficiaries of this year’s Proton charity fundraiser alongside so many other wonderful...
qubes ossupportprojectviaproton
https://www.hellotux.com/qubesos
What else do we need? Oh yes, an embroidered Qubes OS t-shirt, polo shirt, or sweatshirt.
qubes osshirtpolohellotux
https://mastodon.social/@QubesOS
209 Posts, 0 Following, 2.1K Followers · Qubes OS is a security-oriented operating system that allows you to compartmentalize your data and activities into...
qubes osmastodonsocial
https://www.qubes-os.org/
Qubes is a security-oriented, free and open-source operating system for personal computers that allows you to securely compartmentalize your digital life.
qubes osoperating systemsecure
https://forums.whonix.org/t/qubes-os-4-1-denied-whonix-newstatus-dom0-permission/12954
Hello, above dom0 permission warning dialog is displayed, when shutting down a Whonix Gateway different from sys-whonix. Given a freshly created gateway AppVM...
qubes osquotdenied
https://www.whonix.org/wiki/Qubes/Uninstall
Dec 2, 2025 - How to uninstall Qubes-Whonix.
uninstallqubes
https://futurezone.at/cm/qubes-os-dieses-sichere-desktop-betriebssystem-schuetzt-vor-industrie-spionage-und-hacking-angriffen/402925099
Feb 24, 2025 - Die aktuelle geopolitische Lage, die zunehmende Nutzung künstlicher Intelligenz durch Cyberkriminelle sowie die Verwendung von Trojanern und Malware durch...
qubes osdesktopbetriebssystemvorindustrie